Brief

Improving housing and accommodation search in Ireland (Daft.ie)

My Contribution

Problem area analysis & Identification, User journey mapping, Wireframes, User experience and interface design.

What is Daft.ie?

Daft.ie is Ireland's largest property website, widely used for searching rental accommodations, buying and selling homes, and exploring commercial properties.

It serves as the primary online platform for house hunters in Ireland, offering listings with photos, maps, and detailed property information, and is often the first step for people looking for housing.

Key Objectives

Streamlining Search

Simplify filters and navigation so users can refine results quickly without confusion.

Improved Discovery

Enhance map-based search and listing previews to make comparing properties easier.

Trust & Transparency

Present critical details like price, availability, and landlord credibility upfront.

User-Centric Design

Address the real pain points of renters in Ireland, including limited availability and high competition, by reducing friction in the search-to-application journey.

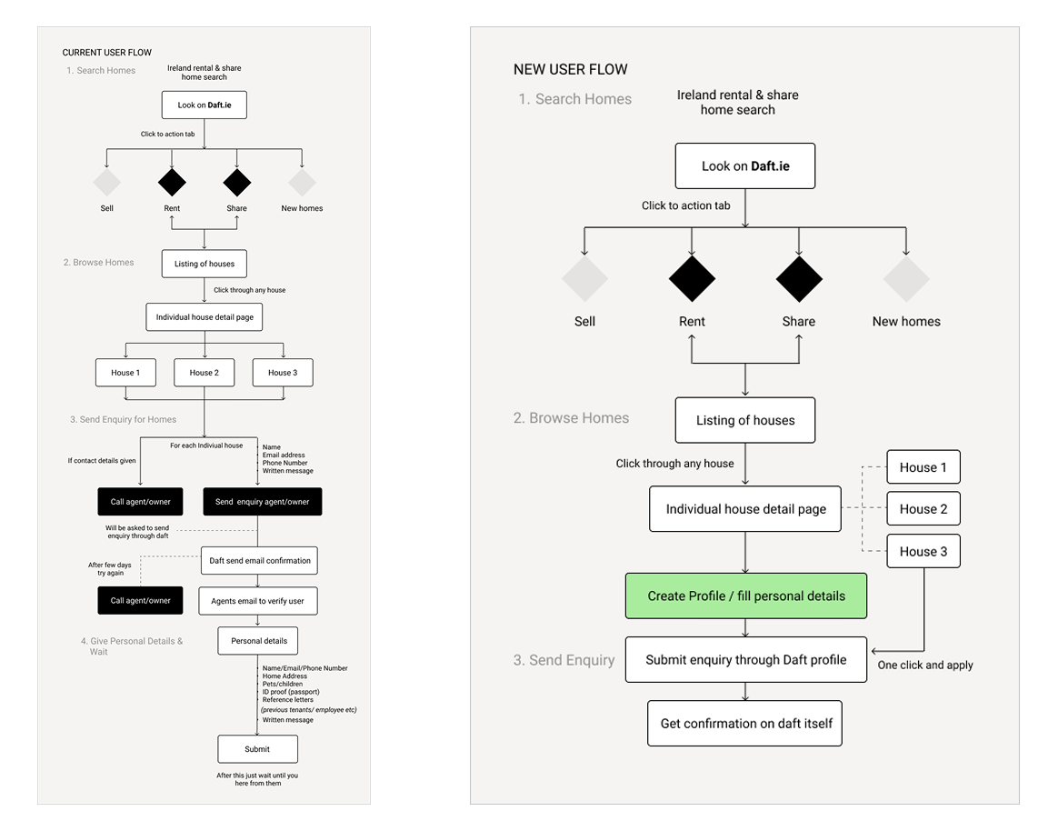
Current Information and User journey mapping

Daft Redesign
Daft Redesign

Task Mapping & Redesign

Daft Redesign

Wireframing

Wireframing - Daft.ie

UI Library

UI Library - Daft.ie

User Experience and Interface Design

UX Changes - Daft.ie